STRATEGIC PARTNERS, NOT JUST SERVICE PROVIDERS
Reliable Automation AI & CRM Solutions
Helping SMBs Streamline Operations and Scale Efficiently since 2019



















Most Of Our clients Are From
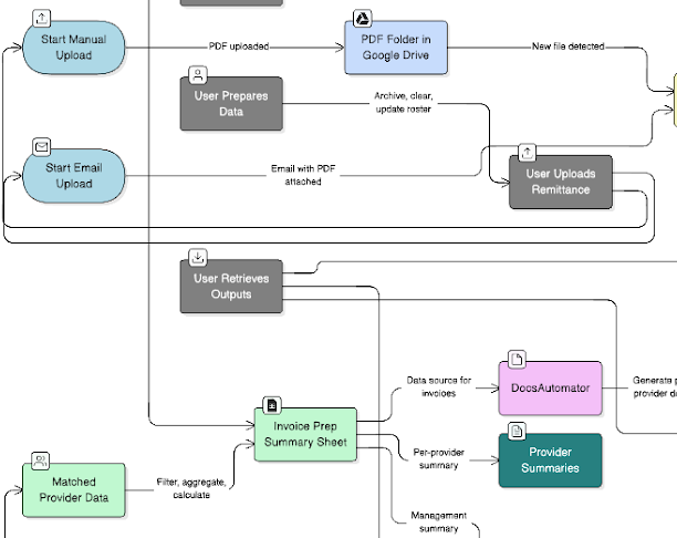
Case Studies
Case Studies
Supporting Success Across All Industries
200+ businesses served so far understanding their unique challenges each faces
We’ve seen What Breaks at Scale, and How to Fix It
What our
customers say
There are things you an do for yourself, and things that it makes sense to find someone already equipped (like an oil change). That was Sam. They knew what we needed and, rather than spend hours and hours getting my workflow set up and tested, Sam and his team did it in a few days. I would 100% use them again!
Sam is truly a gem in the software development world! His work is BUG-FREE, showcasing incredible code expertise and profound professionalism. Working with Sam is a joy due to his timely deliveries, deep understanding, and unwavering politeness. 👋
I have NEVER, EVER experienced service like I had with Sam, Omar, and the rest of his team. If I could give them 100 stars, I would. If you need help purchasing and setting up a CRM or any related services (check out all of their gigs because I believe they can do ANYTHING), stop searching and buy a gig NOW! Thank you!
Sam and his team were outstanding to work with. They delivered excellent customer service, communicated clearly throughout the entire process, and showed deep knowledge of Zapier and automation tools. Very professional, responsive, and efficient. Highly recommend them for anyone looking to streamline their workflows.
Sam and his team are outstanding professionals - attentive, reliable, and truly great at what he does. The automation work he completed for me has been running perfectly, and I couldn’t be happier with the results. He pays attention to every detail, communicates clearly, and makes sure everything works just as promised. I highly recommend his works to anyone looking for quality, efficiency, and professionalism.
Get in touch
Tell us what is breaking or slowing your operations?
Or reach us directly
Sam
CEO, Founder